Pengembangan aplikasi

Untuk menerapkan Aplikasi Interaksi Suara (VIA), Anda harus menyelesaikan langkah-langkah berikut:

  1. Membuat kerangka VIA.
  2. (opsional) Terapkan alur penyiapan/login.
  3. (opsional) Terapkan layar Setelan.
  4. Deklarasikan izin yang diperlukan dalam file manifes.
  5. Mengimplementasikan UI pelat suara.
  6. Mengimplementasikan pengenalan suara (harus menyertakan implementasi RecognitionService API).
  7. Terapkan ucapan (secara opsional, Anda dapat menerapkan TextToSpeech API).
  8. Terapkan fulfillment perintah. Lihat konten ini di Memenuhi Perintah.

Bagian berikut menjelaskan cara menyelesaikan setiap langkah yang disebutkan di atas.

Membuat kerangka VIA

Manifes

Aplikasi terdeteksi sebagai aplikasi dengan Interaksi Suara jika hal berikut disertakan dalam manifes:

AndroidManifest.xml

<manifest xmlns:android="http://schemas.android.com/apk/res/android"
    package="com.example.myvoicecontrol">
    ...

  <application ... >
    <service android:name=".MyInteractionService"
        android:label="@string/app_name"
        android:permission="android.permission.BIND_VOICE_INTERACTION"
        android:process=":interactor">
      <meta-data
          android:name="android.voice_interaction"
          android:resource="@xml/interaction_service" />
      <intent-filter>
        <action android:name=
          "android.service.voice.VoiceInteractionService" />
      </intent-filter>
    </service>
  </application>
</manifest>

Dalam contoh ini:

  • VIA harus mengekspos layanan yang memperluas VoiceInteractionService, dengan filter intent untuk tindakan VoiceInteractionService.SERVICE_INTERFACE ("android.service.voice.VoiceInteractionService").
  • Layanan ini harus memiliki izin tanda tangan sistem BIND_VOICE_INTERACTION.
  • Layanan ini harus menyertakan file metadata android.voice_interaction untuk berisi hal berikut:

    res/xml/interaction_service.xml

    <voice-interaction-service
        xmlns:android="http://schemas.android.com/apk/res/android"
        android:sessionService=
          "com.example.MyInteractionSessionService"
        android:recognitionService=
          "com.example.MyRecognitionService"
        android:settingsActivity=
          "com.example.MySettingsActivity"
        android:supportsAssist="true"
        android:supportsLaunchVoiceAssistFromKeyguard="true"
        android:supportsLocalInteraction="true" />

Untuk mengetahui detail tentang setiap kolom, lihat R.styleable#VoiceInteractionService. Mengingat bahwa semua VIA juga merupakan layanan pengenal suara, Anda juga harus menyertakan hal berikut dalam manifes:

AndroidManifest.xml

<manifest ...>
  <uses-permission android:name="android.permission.RECORD_AUDIO"/>
  <application ...>
    ...
    <service android:name=".RecognitionService" ...>
      <intent-filter>
        <action android:name="android.speech.RecognitionService" />
        <category android:name="android.intent.category.DEFAULT" />
      </intent-filter>
      <meta-data
        android:name="android.speech"
        android:resource="@xml/recognition_service" />
    </service>
  </application>
</manifest>

Layanan pengenalan suara juga memerlukan bagian metadata berikut:

res/xml/recognition_service.xml

<recognition-service
    xmlns:android="http://schemas.android.com/apk/res/android"
    android:settingsActivity="com.example.MyRecognizerSettingsActivity" />

VoiceInteractionService, VoiceInteractionSessionService, dan VoiceInteractionSession

Diagram berikut menggambarkan siklus proses setiap entitas ini:

Lifecycle

Gambar 1. Lifecycle

Seperti yang dinyatakan sebelumnya, VoiceInteractionService adalah titik entri ke VIA. Tanggung jawab utama layanan ini adalah:

  • Lakukan inisialisasi pada proses apa pun yang harus terus berjalan selama VIA ini aktif. Misalnya, deteksi frasa pengaktif.
  • Melaporkan voice action yang didukung (lihat Ketuk untuk Membaca Asisten Suara).
  • Meluncurkan sesi interaksi suara dari layar kunci (pelindung kunci).

Dalam bentuknya yang paling sederhana, implementasi VoiceInteractionService akan terlihat seperti ini:

public class MyVoiceInteractionService extends VoiceInteractionService {
    private static final List<String> SUPPORTED_VOICE_ACTIONS =
        Arrays.asList(
            CarVoiceInteractionSession.VOICE_ACTION_READ_NOTIFICATION,
            CarVoiceInteractionSession.VOICE_ACTION_REPLY_NOTIFICATION,
            CarVoiceInteractionSession.VOICE_ACTION_HANDLE_EXCEPTION
    );

    @Override
    public void onReady() {
        super.onReady();
        // TODO: Setup hotword detector
    }

    @NonNull
    @Override
    public Set<String> onGetSupportedVoiceActions(
            @NonNull Set<String> voiceActions) {
        Set<String> result = new HashSet<>(voiceActions);
        result.retainAll(SUPPORTED_VOICE_ACTIONS);
        return result;
    }
    ...
}

Penerapan VoiceInteractionService#onGetSupportedVoiceActions() diperlukan untuk menangani Ketuk untuk Membaca Asisten Suara. VoiceInteractionSessionService digunakan oleh sistem untuk membuat dan berinteraksi dengan VoiceInteractionSession. Class ini hanya memiliki satu tanggung jawab, yaitu memulai sesi baru saat diminta.

public class MyVoiceInteractionSessionService extends VoiceInteractionSessionService {
    @Override
    public VoiceInteractionSession onNewSession(Bundle args) {
        return new MyVoiceInteractionSession(this);
    }
}

Terakhir, VoiceInteractionSession adalah tempat sebagian besar pekerjaan akan dilakukan. Satu instance sesi dapat digunakan kembali untuk menyelesaikan beberapa interaksi pengguna. Di AAOS, terdapat CarVoiceInteractionSession helper, yang membantu menerapkan beberapa fungsi unik otomotif.

public class MyVoiceInteractionSession extends CarVoiceInteractionSession {

    public InteractionSession(Context context) {
        super(context);
    }

    @Override
    protected void onShow(String action, Bundle args, int showFlags) {
        closeSystemDialogs();
        // TODO: Unhide UI and update UI state
        // TODO: Start processing audio input
    }
    ...
}

VoiceInteractionSession memiliki kumpulan besar metode callback yang dijelaskan di bagian berikut. lihat dokumentasi untuk VoiceInteractionSession daftar lengkap.

Menerapkan alur penyiapan/login

Penyiapan dan login dapat terjadi:

  • Selama orientasi perangkat (Wizard Penyiapan).
  • Selama pertukaran layanan interaksi suara (Setelan).
  • Saat pertama kali diluncurkan saat aplikasi dipilih.

Untuk mengetahui detail tentang pengalaman pengguna yang direkomendasikan dan panduan visual, lihat Asisten yang Dimuat Sebelumnya: Panduan UX.

Penyiapan selama pertukaran layanan suara

Pengguna selalu dapat memilih VIA yang belum dikonfigurasi dengan benar. Hal ini dapat terjadi karena:

  • Pengguna melewati Wizard Penyiapan sepenuhnya atau pengguna melewati langkah konfigurasi interaksi suara.
  • Pengguna memilih VIA yang berbeda dengan yang dikonfigurasi selama aktivasi perangkat.

Apa pun yang terjadi, VoiceInteractionService memiliki beberapa cara untuk mendorong pengguna menyelesaikan penyiapan:

  • Pengingat notifikasi.
  • Balasan suara otomatis saat pengguna mencoba menggunakannya.

Catatan: Sebaiknya jangan tampilkan alur penyiapan VIA tanpa permintaan pengguna yang eksplisit. Artinya, VIA harus menghindari menampilkan konten secara otomatis di HU selama booting perangkat atau sebagai akibat dari tombol pengguna atau kunci terbuka.

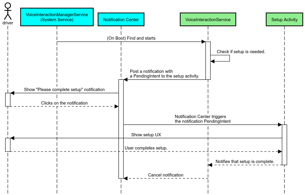
Pengingat notifikasi

Pengingat notifikasi adalah cara yang tidak mengganggu untuk menunjukkan kebutuhan penyiapan, dan memberi pengguna kemampuan untuk membuka alur penyiapan asisten.

Pengingat notifikasi

Gambar 2. Pengingat notifikasi

Berikut cara kerja alur ini:

Alur pengingat notifikasi

Gambar 3. Alur pengingat notifikasi

Balasan suara

Ini adalah alur paling sederhana untuk diterapkan, memulai ucapan pada callback VoiceInteractionSession#onShow(), menjelaskan kepada pengguna apa yang perlu dilakukan, lalu menanyakan kepada mereka (jika penyiapan diizinkan mengingat status Batasan UX) apakah mereka ingin memulai alur penyiapan. Jika penyiapan tidak dapat dilakukan pada saat itu, jelaskan situasi ini juga.

Penyiapan saat pertama kali digunakan

Pengguna selalu dapat memicu VIA yang belum dikonfigurasi dengan benar. Dalam kasus tersebut:

  1. Beri tahu pengguna secara lisan tentang situasi ini (misalnya, "Agar berfungsi dengan benar, Anda harus menyelesaikan beberapa langkah … ").
  2. Jika mesin batasan UX mengizinkan (lihat UX_RESTRICTIONS_NO_SETUP), tanyakan kepada pengguna apakah mereka ingin memulai proses penyiapan, lalu buka layar Setelan untuk VIA.
  3. Jika tidak (misalnya, jika pengguna sedang mengemudi), biarkan notifikasi agar pengguna mengklik opsi tersebut saat aman untuk melakukannya.

Membuat layar penyiapan interaksi suara

Layar penyiapan dan login harus dikembangkan sebagai aktivitas reguler. Lihat panduan UX dan visual untuk pengembangan UI di Asisten yang Dimuat Sebelumnya: Panduan UX.

Panduan umum:

  • VIA harus memungkinkan pengguna untuk mengganggu dan melanjutkan penyiapan kapan saja.
  • Penyiapan tidak boleh diizinkan jika batasan UX_RESTRICTIONS_NO_SETUP berlaku. Untuk mengetahui detailnya, lihat Panduan Gangguan Pengemudi.
  • Layar penyiapan harus cocok dengan sistem desain untuk setiap kendaraan. Tata letak layar umum, ikon, warna, dan aspek lainnya harus konsisten dengan UI lainnya. Lihat Penyesuaian untuk mengetahui detailnya.

Menerapkan layar setelan

Integrasi setelan

Gambar 4. Integrasi setelan

Layar setelan adalah aktivitas Android reguler. Jika diterapkan, titik entrinya harus dideklarasikan di res/xml/interaction_service.xml sebagai bagian dari manifes VIA (lihat Manifes). Bagian Setelan adalah tempat yang tepat untuk melanjutkan penyiapan dan login (jika pengguna tidak menyelesaikannya) atau menawarkan opsi logout atau ganti pengguna jika diperlukan. Serupa dengan layar Penyiapan yang dijelaskan di atas, layar ini harus:

  • Berikan opsi untuk keluar kembali ke layar sebelumnya di kelompok layar (misalnya, ke Setelan Mobil).
  • Tidak diizinkan saat mengemudi. Untuk mengetahui detailnya, lihat Panduan Gangguan Pengemudi.
  • Cocokkan setiap sistem desain kendaraan. Untuk mengetahui detailnya, lihat Penyesuaian.

Mendeklarasikan izin yang diperlukan dalam file manifes

Izin yang diperlukan oleh VIA dapat dibagi menjadi tiga kategori:

  • Izin tanda tangan sistem. Ini adalah izin yang hanya diberikan ke APK yang ditandatangani sistem dan telah diinstal sebelumnya. Pengguna tidak dapat memberikan izin ini, hanya OEM yang dapat memberikannya saat mem-build image sistem. Untuk informasi selengkapnya tentang cara mendapatkan izin tanda tangan, lihat Memberikan Izin dengan Hak Istimewa Sistem.
  • Izin berbahaya. Ini adalah izin yang harus diberikan pengguna menggunakan dialog PermissionsController. OEM dapat memberikan beberapa izin ini secara default ke VoiceInteractionService. Namun, mengingat setelan default ini dapat berubah dari perangkat ke perangkat, aplikasi harus dapat meminta izin ini jika diperlukan.
  • Izin lainnya. Ini adalah semua izin lain yang tidak memerlukan intervensi pengguna. Izin ini otomatis diberikan oleh sistem.

Mengingat hal di atas, bagian berikut hanya berfokus pada permintaan izin berbahaya. Izin hanya boleh diminta saat pengguna berada di layar login atau setelan.

Jika aplikasi tidak memiliki izin yang diperlukan untuk beroperasi, alur yang direkomendasikan adalah menggunakan ucapan suara untuk menjelaskan situasi kepada pengguna, dan notifikasi untuk memberikan kemampuan yang dapat digunakan pengguna untuk kembali ke layar setelan VIA. Untuk mengetahui detailnya, lihat 1. Pengingat notifikasi.

Meminta izin sebagai bagian dari layar setelan

Izin berbahaya diminta menggunakan metode ActivityCompat#requestPermission() reguler (atau yang setara). Untuk mengetahui detail tentang cara meminta izin, lihat Meminta Izin Aplikasi.

Meminta izin

Gambar 5. Meminta izin

Izin pemroses notifikasi

Untuk menerapkan alur TTR, VIA harus ditetapkan sebagai pemroses notifikasi. Ini bukan izin per se, tetapi merupakan konfigurasi yang memungkinkan sistem mengirim notifikasi ke pemroses terdaftar. Untuk mengetahui apakah VIA diberi akses ke informasi ini, aplikasi dapat:

Jika akses ini tidak diberikan sebelumnya, VIA harus mengarahkan pengguna ke bagian Akses Notifikasi di Setelan Mobil, menggunakan kombinasi ucapan dan notifikasi. Kode berikut dapat digunakan untuk membuka bagian aplikasi setelan yang sesuai:

private void requestNotificationListenerAccess() {
    Intent intent = new Intent(Settings
        .ACTION_NOTIFICATION_LISTENER_SETTINGS);
    intent.putExtra(Settings.EXTRA_APP_PACKAGE, getPackageName());
    startActivity(intent);
}

Mengimplementasikan UI pelat suara

Saat menerima callback onShow(), VoiceInteractionSession dapat menampilkan UI pelat suara. Untuk panduan visual dan UX tentang penerapan pelat suara,lihat Asisten yang Dimuat Sebelumnya: Panduan UX.

Menampilkan pelat suara

Gambar 6. Menampilkan pelat suara

Ada dua opsi tentang cara menerapkan UI ini:

  • Mengganti VoiceInteractionSession#onCreateContentView()
  • Meluncurkan Aktivitas menggunakan VoiceInteractionSession#startAssistantActivity()

Menggunakan onCreateContentView()

Ini adalah cara default untuk menampilkan pelat suara. Class dasar VoiceInteractionSession membuat jendela dan mengelola siklus prosesnya selama sesi suara aktif. Aplikasi harus mengganti VoiceInteractionSession#onCreateContentView() dan menampilkan tampilan yang dilampirkan ke jendela tersebut segera setelah sesi dibuat. Tampilan ini awalnya tidak akan terlihat. Saat interaksi suara dimulai, tampilan ini harus terlihat di VoiceInteractionSession#onShow() lalu tidak terlihat lagi di VoiceInteractionSession#onHide().

public class MyVoiceInteractionSession extends CarVoiceInteractionSession {
    private View mVoicePlate;
    

    @Override
    public View onCreateContentView() {
        mVoicePlate = inflater.inflate(R.layout.voice_plate, null);
        
   }

    @Override
    protected void onShow(String action, Bundle args, int showFlags) {
        // TODO: Update UI state to "listening"
        mVoicePlate.setVisibility(View.VISIBLE);
    }

    @Override
    public void onHide() {
        mVoicePlate.setVisibility(View.GONE);
    }
    
}

Saat menggunakan metode ini, sebaiknya sesuaikan VoiceInteractionSession#onComputeInsets() untuk memperhitungkan area UI yang diburamkan.

Menggunakan startAssistantActivity()

Dalam hal ini, VoiceInteractionSession mendelegasikan penanganan UI plat suara ke aktivitas reguler. Jika opsi ini digunakan, implementasi VoiceInteractionSession harus menonaktifkan pembuatan jendela konten defaultnya (lihat Menggunakan onCreateContentView()) pada callback onPrepareShow(). Di VoiceInteractionSession#onShow(), sesi akan memulai aktivitas plat suara menggunakan VoiceInteractionSession#startAssistantActivity(). Metode ini memulai UI dengan setelan jendela dan flag aktivitas yang tepat.

public class MyVoiceInteractionSession extends CarVoiceInteractionSession {
    

    @Override
    public void onPrepareShow(Bundle args, int showFlags) {
        super.onPrepareShow(args, showFlags);
        setUiEnabled(false);
    }

    @Override
    protected void onShow(String action, Bundle args, int showFlags) {
        closeSystemDialogs();
        Intent intent = new Intent(getContext(), VoicePlateActivity.class);
        intent.putExtra(VoicePlateActivity.EXTRA_ACTION, action);
        intent.putExtra(VoicePlateActivity.EXTRA_ARGS, args);
        startAssistantActivity(intent);
    }

    
}

Untuk mempertahankan komunikasi antara aktivitas ini dan VoiceInteractionSession, serangkaian Intent internal atau binding layanan mungkin diperlukan. Misalnya, saat VoiceInteractionSession#onHide() dipanggil, sesi harus dapat meneruskan permintaan ini ke aktivitas.

Penting. Di Automotive, hanya aktivitas yang dianotasi secara khusus atau aktivitas yang tercantum dalam "daftar yang diizinkan" UXR yang dapat ditampilkan saat mengemudi. Hal ini juga berlaku untuk aktivitas yang dimulai dengan VoiceInteractionSession#startAssistantActivity(). Jangan lupa untuk menambahkan anotasi pada aktivitas dengan <meta-data android:name="distractionOptimized" android:value="true"/> atau menyertakan aktivitas ini dalam kunci systemActivityWhitelist file /packages/services/Car/service/res/values/config.xml. Untuk informasi selengkapnya, lihat Pedoman Distraksional Pengemudi.

Mengimplementasikan pengenalan suara

Di bagian ini, Anda akan mempelajari cara menerapkan pengenalan suara melalui deteksi dan pengenalan kata kunci. Kata kunci adalah kata pemicu yang digunakan untuk memulai kueri atau tindakan baru dengan suara. Misalnya, "Ok Google" atau "Hai Google".

Deteksi frasa pengaktif DSP

Android menyediakan akses ke detektor frasa pengaktif selalu aktif di level DSP melalui AlwaysOnHotwordDetector. cara menerapkan deteksi frasa pengaktif dengan CPU rendah. Penggunaan fungsi ini dibagi menjadi dua bagian:

Implementasi VoiceInteractionService dapat membuat detektor kata kunci menggunakan VoiceInteractionService#createAlwaysOnHotwordDetector(), yang meneruskan frasa kunci dan lokalitas yang ingin digunakan untuk deteksi. Akibatnya, aplikasi menerima callback onAvailabilityChanged() dengan salah satu kemungkinan nilai berikut:

  • STATE_HARDWARE_UNAVAILABLE. Kemampuan DSP tidak tersedia di perangkat. Dalam hal ini, deteksi frasa pengaktif Software digunakan.
  • STATE_HARDWARE_UNSUPPORTED. Dukungan DSP tidak tersedia secara umum, tetapi DSP tidak mendukung kombinasi frasa kunci dan lokalitas tertentu. Aplikasi dapat memilih untuk menggunakan Deteksi Fleksibilitas Software.
  • STATE_HARDWARE_ENROLLED. Deteksi frasa pengaktif siap dan dapat dimulai dengan memanggil metode startRecognition().
  • STATE_HARDWARE_UNENROLLED. Model suara untuk frasa kunci yang diminta tidak tersedia, tetapi pendaftaran dapat dilakukan.

Pendaftaran model suara deteksi frasa pengaktif dapat dilakukan menggunakan IVoiceInteractionManagerService#updateKeyphraseSoundModel(). Beberapa model dapat didaftarkan dalam sistem pada waktu tertentu, tetapi hanya satu model yang dikaitkan dengan AlwaysOnHotwordDetector. Deteksi frasa pengaktif DSP mungkin tidak tersedia di semua perangkat. Developer VIA harus memeriksa kemampuan hardware menggunakan metode getDspModuleProperties(). Untuk contoh kode yang menunjukkan cara mendaftarkan model suara, lihat VoiceEnrollment/src/com/android/test/voiceenrollment/EnrollmentUtil.java. Lihat Perekaman serentak terkait pengenalan kata cepat serentak.

Deteksi frasa pengaktif software

Seperti yang ditunjukkan di atas, deteksi kata kunci panas DSP mungkin tidak tersedia di semua perangkat (misalnya, emulator Android tidak menyediakan emulasi DSP). Dalam hal ini, pengenalan suara software adalah satu-satunya alternatif. Untuk menghindari gangguan pada aplikasi lain yang mungkin memerlukan akses ke mikrofon, VIA harus mengakses input audio menggunakan:

Kedua konstanta ini adalah @hide dan hanya tersedia untuk aplikasi yang dipaketkan.

Mengelola input audio dan pengenalan suara

Input audio akan diterapkan menggunakan class MediaRecorder. Untuk informasi selengkapnya tentang cara menggunakan API ini, lihat Ringkasan MediaRecorder. Layanan interaksi suara juga diharapkan menjadi implementasi class RecognitionService. Setiap aplikasi dalam sistem yang memerlukan pengenalan suara menggunakan untuk mengakses kemampuan ini. Untuk melakukan pengenalan suara dan memiliki akses ke mikrofon, VIA harus menyimpan android.permission.RECORD_AUDIO. Aplikasi yang mengakses penerapan RecognitionService juga diharapkan memiliki izin ini.

Sebelum Android 10, akses mikrofon hanya diberikan ke satu aplikasi sekaligus (kecuali deteksi kata panas, lihat di atas). Mulai Android 10, akses mikrofon dapat dibagikan. Untuk mengetahui informasi selengkapnya, lihat Berbagi Input Audio.

Mengakses output audio

Saat VIA siap memberikan respons verbal, penting untuk mengikuti serangkaian panduan berikutnya ini: