系統會透過 CarSettings 中的 ManageAssistActivity 選取有效的 VIA。這個流程是由「設定」畫面「預設應用程式」專區中的 PackageInstaller 應用程式觸發。

圖 1. 「設定」畫面上的預設應用程式
所選 VIA 會透過兩種方式向系統公開:
- 做為
RolesManager系統服務的一部分 - 透過
AssistUtils內部 API 的VoiceInteractionManagerService。
您可以使用 RolesManager 搭配角色名稱 android.app.role.ASSISTANT,取得候選 VIA 清單。
啟動字詞觸發
Android 提供 AlwaysOnHotwordDetector,做為硬體 DSP 的抽象層。這項功能可讓您輕鬆將 VoiceInteractionService 與語音模型建立關聯,以進行低功耗的語音辨識。這是最常見且廣為人知的互動流程,使用者要求與語音應用程式 (VA) 互動,以發起新的對話。以這種方式啟動的語音工作階段會以 SHOW_SOURCE_ASSIST_GESTURE flag 標示。

圖 2. 啟動字詞觸發
傳奇。系統服務會以淺藍色顯示,VIA 元件則以綠色顯示。
PTT 觸發
無論是長按或短按硬體按鈕,在 AAOS 中,PTT 由 CarInputService 處理。在預設實作中,這項服務會處理透過車輛 HAL 接收的輸入事件,並在語音互動的特定情況下,將下列邏輯套用至重要事件:
- 短暫的 PTT 事件 (
KeyEvent.KEYCODE_VOICE_ASSIST) 會導向VoiceInteractionManagerService,啟動新的語音工作階段。 - 長按 PTT 事件會先傳送至投影接收器 (例如 Android Auto 或 CarPlay),然後傳送至透過藍牙連線的裝置,最後傳送至本機 VIA 應用程式。
使用這個流程啟動的工作階段會標示 SHOW_SOURCE_PUSH_TO_TALK。

圖 3. PTT 觸發
如要將硬體語音控制按鈕整合至 AAOS,請參閱「車用按鍵輸入」整合。
輕觸即可說話的觸發動作 (或軟體按鈕)
如要從系統 UI 觸發語音互動,請使用 AssistUtil。 這是隱藏的系統 API,只能由隨附的系統應用程式 (例如系統 UI) 使用,可啟用下列功能:
- 與
VoiceInteractionManagerService互動,啟動語音控制工作階段。 - 判斷目前選取的 VIA。
如要動態呈現所選的 VIA 應用程式,系統 UI 可以使用 RoleManager,並追蹤角色持有者的 ROLE_ASSISTANT 變更。如要瞭解如何實作 TTT 觸發程序,請參閱 CarSystemUI 中的 AssistantButton。

圖 4. 輕觸即可說話的觸發方式
語音助理輕觸朗讀 (TTR)
在 Automotive 中,發布至通知中心的通知 (識別為INBOX 或 INBOX_IN_GROUP 通知,例如簡訊) 會包含「播放」動作按鈕,讓使用者透過選取的 VIA 朗讀通知,並視需要透過語音回覆。
圖 5. 通知
如要進一步瞭解如何實作這項流程,請參閱「處理訊息指令」。
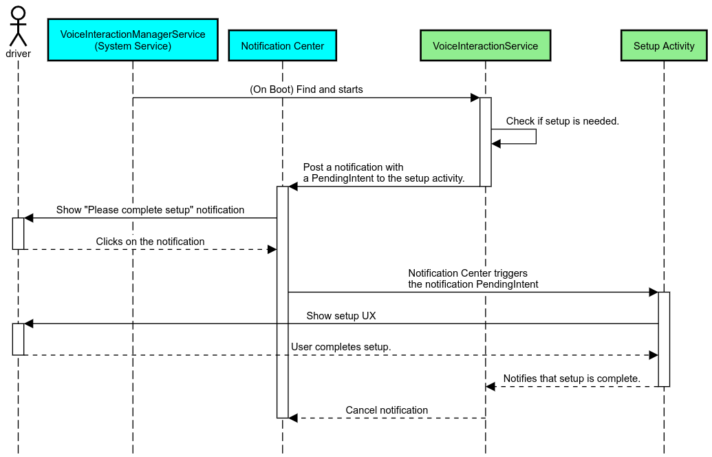
透過車輛啟動器啟動 VIA
與其他應用程式一樣,VIA 可以在資訊清單中加入一或多個啟動器活動。應用程式開發人員和接受預先安裝這項應用程式的原始設備製造商,可自行決定這些活動的用途。
重要事項:在 Automotive 中,所有活動 (包括系統活動) 都會受到行車時的使用者體驗限制。如要透過啟動器圖示啟用體驗,且該體驗必須在開車時可用,請將其新增至允許清單 (如果您是原始設備製造商),或使用 distractionOptimized 中繼資料註解活動。詳情請參閱駕駛人分心守則。
DSP 和音訊 HAL
請務必參閱「同步擷取」一文,瞭解有關同步持續錄音和音訊 HAL 的更新版指南。如「回應熱字」一文所述,存取這些 API 可能會大幅影響熱字偵測效能。
權限
授予系統特殊權限
由於使用者無法授予這類權限,如果 VIA 需要其中任何一項權限,OEM 必須在系統映像檔中預先載入 APK,並在建構作業中明確授予這些權限。請參閱「要求權限」。
如要這麼做,請在專案中新增權限許可清單依附元件:
Android.bp
android_app {
...
required: ["privapp_allowlist_com.example.myvoicecontrol"],
...
}將系統權限許可清單檔案新增至 yourdata/etc/car 資料夾:
vendor/…/data/etc/car/Android.bp
prebuilt_etc { name:privapp_allowlist_com.example.myvoicecontrol", sub_dir: "permissions", src: "com.example.myvoicecontrol.xml", filename_from_src: true, }
vendor/…/data/etc/car/com.example.myvoicecontrol.xml
<?xml version="1.0" encoding="utf-8"?> <permissions> <privapp-permissions package="com.android.car.voicecontrol"> <permission name="android.permission.MEDIA_CONTENT_CONTROL"/> </privapp-permissions> </permissions>
預先授予危險權限
如「要求權限」一文所述,VIA 必須徵得使用者同意,才能存取特定功能。部分權限會預先授予預設 VoiceInteractionService (請參閱DefaultPermissionGrantPolicy.java)。如要進一步瞭解預設處理常式的權限,請參閱「僅可於預設處理常式中使用的權限」。您也可以使用 default-permissions.xml 設定檔預先授予權限。如要瞭解預先授予權限的相關限制,請參閱 Android
相容性定義文件 (CDD) 的第 9 節。
重要事項:在任何情況下,只有預設 VIA 會預先獲得這些權限。如果系統預先載入多個 VIA,非預設的 VIA 必須在設定期間或首次使用時,明確要求使用者授予權限。
發布 (預先安裝及部署更新)
預先安裝的 VIA 必須位於 /product/priv-apps 或 /vendor/priv-apps 分區和資料夾中 (如要進一步瞭解分區,請參閱「分區總覽」和「建構產品分區」)。
在第二種情況下,由於供應商分割區可與系統分開更新,因此在此代管的應用程式無法存取 @hide 系統 API。視預先安裝的應用程式位置而定,更新可透過 OTA (參閱「OTA 更新」) 執行,或透過應用程式商店的應用程式更新執行。
自訂
如「車輛專屬概念」所述,UI/UX 一致性和自訂功能在車輛中比任何其他板型規格都更重要。為確保互通性,強烈建議使用 AAOS Car UI 程式庫。這個程式庫包含可整合至車用應用程式的元件和資源,OEM 可自訂這些應用程式。這樣一來,就能以單一 APK 建構 UI,並根據各車款的設計進行自訂。