A seleção da VIA ativa é feita por
ManageAssistActivity
nas configurações do carro. Esse fluxo é acionado pelo app PackageInstaller como parte
da seção "Apps padrão" da tela "Configurações".

Figura 1. Apps padrão na tela Configurações
A VIA selecionada é exposta ao sistema de duas maneiras:
- Como parte do serviço de sistema
RolesManager - Pelo
VoiceInteractionManagerServiceusando a API internaAssistUtils.
Uma lista de VIAs candidatas pode ser obtida usando RolesManager com o nome da função android.app.role.ASSISTANT.
Acionamento por hotword
O Android oferece o AlwaysOnHotwordDetector
como uma abstração sobre o DSP de hardware. Isso oferece uma maneira conveniente de associar um VoiceInteractionService a um modelo de voz para reconhecimento de voz de baixa energia sempre ativado. Esse é o fluxo de interação mais comum e conhecido, em que o usuário
pede para interagir com um aplicativo de voz (VA) para iniciar uma nova conversa. As sessões de voz iniciadas dessa forma são identificadas com SHOW_SOURCE_ASSIST_GESTURE flag.

Figura 2. Acionamento por hotword
Lenda. Os serviços do sistema aparecem em azul claro, e os componentes do VIA, em verde.
Acionamento do PTT
Isso se aplica a um pressionamento longo ou breve do botão físico. No AAOS, o PTT é processado pelo CarInputService. Em uma implementação padrão, esse serviço processa eventos de entrada recebidos pelo HAL do veículo e, no caso específico da interação por voz, aplica a seguinte lógica aos eventos de tecla:
- Eventos curtos de PTT (
KeyEvent.KEYCODE_VOICE_ASSIST) são direcionados paraVoiceInteractionManagerServicepara iniciar uma nova sessão de voz. - Eventos longos de PTT são primeiro entregues a receptores de projeção (por exemplo, Android Auto ou CarPlay), depois a dispositivos conectados por Bluetooth e, por fim, ao app VIA local.
As sessões iniciadas usando esse fluxo são identificadas com SHOW_SOURCE_PUSH_TO_TALK.

Figura 3. Acionamento do PTT
Para integrar um botão de controle de voz de hardware ao AAOS, consulte a integração de entrada de chave automotiva.
Ativação do toque para falar (ou botão de software)
Para acionar a interação por voz na interface do sistema, use AssistUtil. Essa é uma API de sistema oculta que só pode ser usada por apps de sistema agrupados, como a interface do sistema, que permite:
- Interagir com
VoiceInteractionManagerServicepara iniciar sessões de controle de voz. - Determine qual VIA está selecionada no momento.
Para apresentar dinamicamente o app VIA selecionado, a interface do sistema pode usar
RoleManager
e acompanhar as mudanças no detentor da função para ROLE_ASSISTANT.
Um exemplo de como implementar o acionamento de TTT pode ser encontrado no CarSystemUI, AssistantButton.

Figura 4. Acionamento do Toque para falar
Assistente por voz Tocar para ler (TTR)
No setor automotivo, as notificações postadas na Central de notificações identificadas como notificaçõesINBOX ou INBOX_IN_GROUP (por exemplo, mensagens SMS)
incluem um botão de ação "Reproduzir", que permite que o usuário ouça as notificações
lidas em voz alta pelo VIA selecionado e, opcionalmente, responda por voz.

Figura 5. Notificações
Para mais informações sobre como implementar esse fluxo, consulte Processar comandos de mensagens.
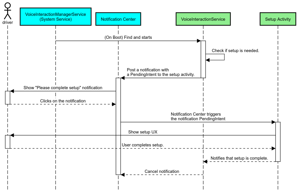
Iniciar a VIA no acesso rápido do carro
Como qualquer outro app, as VIAs podem incluir uma ou mais atividades de inicialização no manifesto. Cabe ao desenvolvedor do app e ao OEM que aceita a pré-instalação decidir o que essas atividades vão fazer.
Importante: No setor automotivo, todas as atividades, incluindo as do sistema, estão sujeitas a restrições de UX durante a direção. Se a experiência que você quer
ativar em um ícone do iniciador precisar estar disponível durante a condução, adicione-a à
lista de permissões (se você for um OEM) ou anote a atividade com metadados distractionOptimized. Para mais informações, consulte as
diretrizes sobre distração do motorista.
DSP e HAL de áudio
Consulte as diretrizes atualizadas sobre gravação de áudio sempre ativada e simultânea e HAL de áudio em Captura simultânea. O acesso a essas APIs pode ter um impacto significativo na performance da detecção de palavra-chave de ativação, conforme explicado em Responder a palavras-chave de ativação.
Permissões
Conceder permissões privilegiadas do sistema
Como a permissão privilegiada não pode ser concedida pelo usuário, se um VIA precisar de alguma delas, os OEMs precisam pré-carregar o APK nas imagens do sistema e conceder essas permissões explicitamente nos builds. Consulte Solicitar permissões.
Para fazer isso, adicione uma dependência de lista de permissões de privilégios ao projeto:
Android.bp
android_app {
...
required: ["privapp_allowlist_com.example.myvoicecontrol"],
...
}Adicione o arquivo de permissão da lista de permissões de privilégio do sistema à pasta yourdata/etc/car:
vendor/…/data/etc/car/Android.bp
prebuilt_etc { name:privapp_allowlist_com.example.myvoicecontrol", sub_dir: "permissions", src: "com.example.myvoicecontrol.xml", filename_from_src: true, }
vendor/…/data/etc/car/com.example.myvoicecontrol.xml
<?xml version="1.0" encoding="utf-8"?> <permissions> <privapp-permissions package="com.android.car.voicecontrol"> <permission name="android.permission.MEDIA_CONTENT_CONTROL"/> </privapp-permissions> </permissions>
Concessões prévias de permissões perigosas
Conforme indicado em
Solicitar
permissões, o VIA exige o consentimento do usuário para acessar determinadas funcionalidades. Algumas dessas permissões são concedidas previamente ao VoiceInteractionService padrão (consulte DefaultPermissionGrantPolicy.java). Para mais informações sobre permissões para gerenciadores padrão, consulte Permissões usadas somente em gerenciadores padrão. Também é possível pré-conceder permissões usando o arquivo de configuração default-permissions.xml. Para detalhes sobre
restrições relacionadas à pré-concessão de permissões, consulte a seção 9 do
Documento de definição de compatibilidade (CDD) do Android.
Importante. Em todos os casos, apenas a VIA padrão teria essas permissões concedidas previamente. Se o sistema tiver mais de um VIA pré-carregado, o VIA não padrão precisará pedir permissões ao usuário explicitamente como parte da configuração ou durante o primeiro uso.
Distribuição (pré-instalação e implantação de atualizações)
As VIAs pré-instaladas precisam estar em partições e pastas /product/priv-apps ou /vendor/priv-apps. Saiba mais sobre partições em Visão geral das partições e Criar partições de produtos.
No segundo caso, como a partição do fornecedor pode ser atualizada separadamente do sistema, os apps hospedados aqui não poderão acessar as APIs do sistema @hide. Dependendo da localização dos apps pré-instalados, as atualizações podem ser feitas como uma OTA (consulte Atualizações OTA) ou por atualizações de apps em uma loja de apps.
Personalização
Como mencionado em Conceitos específicos para automóveis, a consistência e a personalização da interface/UX são mais importantes em automóveis do que em qualquer outro formato. Para máxima interoperabilidade, recomendamos o uso da biblioteca Car UI do AAOS. Essa biblioteca inclui componentes e recursos que podem ser integrados a apps automotivos projetados para serem personalizados por OEMs. Assim, um único APK pode ser criado de forma que a interface possa ser personalizada para o design de cada modelo de carro.